美摄SDK授权说明
StreamingSDK在测试过程中也可以不使用授权,只不过画面上会有水印。
EffectSDK在测试阶段就需要使用sdk测试授权,及素材授权,否则效果不生效。
一、SDK授权申请流程:
- 打开www.meishesdk.com官网,注册用户
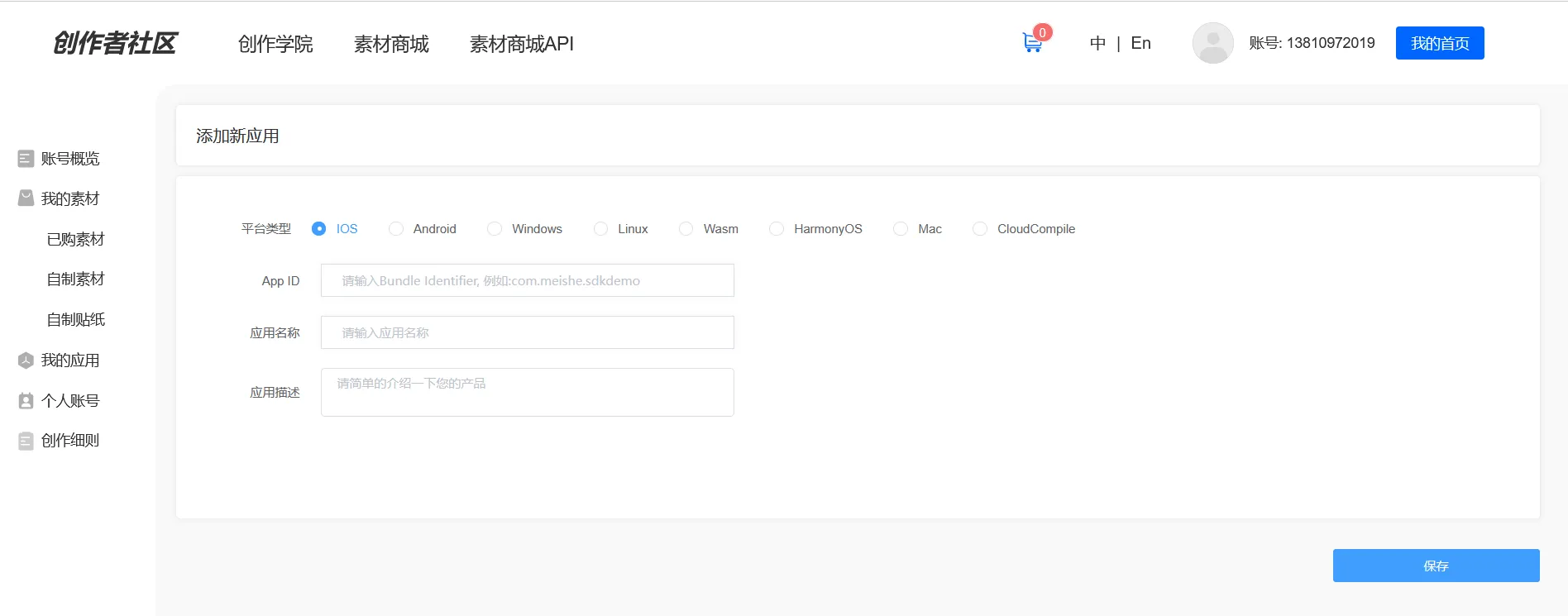
- 进入用户后台,在应用管理中创建一个产品,并填写产品的bundle id和package name(如果后续是要作为正式授权的应用,请使用业务主账号,避免使用个人账号,避免后续迁移麻烦)

3. 联系商务人员进行授权,主要依据用户需求的SDK功能进行授权。
授权后在刚才创建的产品进行下载即可

4、获得SDK包:在www.meishesdk.com网站上可以获得最新美摄SDK包,如果需要人脸功能,请下载带人脸sdk包

二、各端sdk授权的使用方式
*首先,sdk的授权文件,不能用于素材授权
2.1 iOS授权的使用方法
美摄sdk的授权方式
objectivec
NSString *licPath = [[[NSBundle mainBundle] bundlePath] stringByAppendingPathComponent:@"license/meishesdk.lic"];
BOOL result = [NvsStreamingContext verifySdkLicenseFile:licPath];
// 如果不需要支持4K或者没有购买这个授权则不需要加这个flag,NvsStreamingContextFlag_Support4KEdit
[NvsStreamingContext sharedInstanceWithFlags:NvsStreamingContextFlag_Support4KEdit];
if (!result) {
NSLog(@"美摄SDK授权失败!");
}人脸授权需要3个信息:
license的路径
model的路径
facecommon.dat的路径
代码如下,授权执行一次就行
objectivec
NSString *bundleid = [[NSBundle mainBundle] bundleIdentifier];
NSString *licPath = nil;
NSString *bundlePath = [[NSBundle mainBundle] pathForResource:@"license" ofType:@"bundle"];
// 这里model要从sdkdemo copy过来,sdkdemo永远是最新的模型,模型路径要对
NSString *modelPath = [[[bundlePath stringByAppendingPathComponent:@"license"] stringByAppendingPathComponent:@"ms"] stringByAppendingPathComponent:@"ms_face106_v3.0.0.model"];
if (model == NvFaceMode_240){
modelPath = [[[bundlePath stringByAppendingPathComponent:@"license"] stringByAppendingPathComponent:@"ms"] stringByAppendingPathComponent:@"ms_face240_v3.0.1.model"];
}
// 判断sdk是否包含人脸功能(并不代表你有这个授权)
int type = [NvsStreamingContext hasARModule];
if (type > 0) {
isInitArFaceSuccess = [NvsStreamingContext initHumanDetection:modelPath licenseFilePath:licPath features:NvsHumanDetectionFeature_FaceLandmark|NvsHumanDetectionFeature_FaceAction | NvsHumanDetectionFeature_SemiImageMode];
if(isInitArFaceSuccess) {
NSLog(@"初始化人脸成功!!!!! Initialize face successfully !!!!!");
}else{
NSLog(@"初始化人脸失败!!!!! Initialize face Failed !!!!!");
}
/// 人脸通用模型初始化,使用人脸功能的时候需要初始化该模型
/// Initialize the general face model. This model needs to be initialized when using the face function.
NSString *facecommonPath = [[[bundlePath stringByAppendingPathComponent:@"license"]stringByAppendingPathComponent:@"ms"] stringByAppendingPathComponent:@"facecommon_v1.0.1.dat"];
[NvsStreamingContext setupHumanDetectionData:NvsHumanDetectionDataType_FaceCommon dataFilePath:facecommonPath];
// 如果你想使用分割功能请包含这个模型,手机差点的老手机,请用small版本。
NSString *segFilePath = [[[bundlePath stringByAppendingPathComponent:@"license"]stringByAppendingPathComponent:@"ms"] stringByAppendingPathComponent:@"ms_humanseg_medium_v2.0.0.model"];
BOOL highVersion = [NvInitArScence isHighVersionPhone];
if (highVersion == NO) {
segFilePath = [[[bundlePath stringByAppendingPathComponent:@"license"]stringByAppendingPathComponent:@"ms"] stringByAppendingPathComponent:@"ms_humanseg_small_v2.0.0.model"];
}
[NvsStreamingContext initHumanDetectionExt:segFilePath licenseFilePath:nil features:NvsHumanDetectionFeature_Background];
// 如果你想使用手势识别功能请包含这个模型
NSString *handActionPath = [[[bundlePath stringByAppendingPathComponent:@"license"]stringByAppendingPathComponent:@"ms"] stringByAppendingPathComponent:@"ms_hand_v2.0.0.model"];
[NvsStreamingContext initHumanDetectionExt:handActionPath licenseFilePath:nil features:NvsHumanDetectionFeature_HandAction|NvsHumanDetectionFeature_HandLandmark];
// 如果你想使用眼球检测功能请包含这个模型
NSString *eyeballPath = [[[bundlePath stringByAppendingPathComponent:@"license"]stringByAppendingPathComponent:@"ms"] stringByAppendingPathComponent:@"ms_eyecontour_v2.0.0.model"];
[NvsStreamingContext initHumanDetectionExt:eyeballPath licenseFilePath:nil features:NvsHumanDetectionFeature_EyeballLandmark|NvsHumanDetectionFeature_SemiImageMode];
// 如果你想使用假脸(像贴脸带面具的那种效果)功能请包含这个模型
NSString *fakefacePath = [[[bundlePath stringByAppendingPathComponent:@"license"]stringByAppendingPathComponent:@"ms"] stringByAppendingPathComponent:@"fakeface_v1.0.1.dat"];
[NvsStreamingContext setupHumanDetectionData:NvsHumanDetectionDataType_FakeFace dataFilePath:fakefacePath];
// 如果你想使用avatar功能请包含这个模型
NSString *avatarFilePath = [[[bundlePath stringByAppendingPathComponent:@"license"]stringByAppendingPathComponent:@"ms"] stringByAppendingPathComponent:@"ms_avatar_v2.0.0.model"];
[NvsStreamingContext initHumanDetectionExt:avatarFilePath licenseFilePath:nil features:NvsHumanDetectionFeature_AvatarExpression];
/// 高级美颜模型初始化
/// Advanced Beauty model initialization
NSString *advancedbeautyPath = [[[bundlePath stringByAppendingPathComponent:@"license"]stringByAppendingPathComponent:@"ms"] stringByAppendingPathComponent:@"advancedbeauty_v1.0.1.dat"];
[NvsStreamingContext setupHumanDetectionData:NvsHumanDetectionDataType_AdvancedBeauty dataFilePath:advancedbeautyPath];
}2.2 Android授权的使用方法
美摄sdk的授权方式
objectivec
String licensePath = "assets:/meishesdk.lic";
mStreamingContext = NvsStreamingContext.init(getApplicationContext(), licensePath, NvsStreamingContext.STREAMING_CONTEXT_FLAG_SUPPORT_4K_EDIT);人脸授权需要的信息:
代码如下,授权执行一次就行
java
/**
* 人脸模型初始化,基础人脸和人脸通用模型必须,其他按需即可。
* 路径不是固定的,传入正确的路径即可
* 下文代码来自SDKdemo文件中com.meishe.sdkdemo.MeicamContextWrap#initArSceneEffect
*/
//必须:基础人脸模型文件 Basic face model file
String modelPath = "assets:/facemode/ms/" + FACE_106_MODEL;
String licensePath = "";
if (BuildConfig.FACE_MODEL == 240) {
modelPath = "assets:/facemode/ms/" + FACE_240_MODEL;
}
boolean initSuccess = NvsStreamingContext.initHumanDetection(MSApplication.getContext(),
modelPath, licensePath,
NvsStreamingContext.HUMAN_DETECTION_FEATURE_FACE_LANDMARK |
NvsStreamingContext.HUMAN_DETECTION_FEATURE_FACE_ACTION |
NvsStreamingContext.HUMAN_DETECTION_FEATURE_SEMI_IMAGE_MODE);
/*
* 对应的effect sdk的部分(如果没用到可以不填加)
* The part of the corresponding effect sdk (if not used, you can leave it blank)
*/
NvsEffectSdkContext.initHumanDetection(MSApplication.getContext(),
modelPath, licensePath,
NvsStreamingContext.HUMAN_DETECTION_FEATURE_FACE_LANDMARK |
NvsStreamingContext.HUMAN_DETECTION_FEATURE_FACE_ACTION |
NvsStreamingContext.HUMAN_DETECTION_FEATURE_SEMI_IMAGE_MODE);
//--------------------------------------------------------------------------------------------------
/*
* 必须:人脸通用模型初始化
*The face common model is initialized
*/
String faceCommonPath = "assets:/facemode/common/" + FACE_COMMON_DAT;
boolean faceCommonSuccess = NvsStreamingContext.setupHumanDetectionData(NvsStreamingContext.HUMAN_DETECTION_DATA_TYPE_FACE_COMMON, faceCommonPath);
/*
* 对应的effect sdk的部分(如果没用到可以不填加)
* The part of the corresponding effect sdk (if not used, you can leave it blank)
*/
NvsEffectSdkContext.setupHumanDetectionData(NvsEffectSdkContext.HUMAN_DETECTION_DATA_TYPE_FACE_COMMON, faceCommonPath);
//--------------------------------------------------------------------------------------------------
/*
* 美颜,美妆模型初始化
*The advanced beauty model is initialized
*/
String advancedBeautyPath = "assets:/facemode/common/" + ADVANCED_BEAUTY_DAT;
boolean advancedBeautySuccess = NvsStreamingContext.setupHumanDetectionData(NvsStreamingContext.HUMAN_DETECTION_DATA_TYPE_ADVANCED_BEAUTY, advancedBeautyPath);
/*
* 对应的effect sdk的部分(如果没用到可以不填加)
* The part of the corresponding effect sdk (if not used, you can leave it blank)
*/
NvsEffectSdkContext.setupHumanDetectionData(NvsEffectSdkContext.HUMAN_DETECTION_DATA_TYPE_ADVANCED_BEAUTY, advancedBeautyPath);
//--------------------------------------------------------------------------------------------------
/*
* 假脸模型初始化,类似面具效果等,特效只跟随脸部动
* Fake face model initialization, similar to mask effects, etc., the special effects only follow the movement of the face
*/
String fakeFacePath = "assets:/facemode/common/" + FAKE_FACE_DAT;
boolean fakefaceSuccess = NvsStreamingContext.setupHumanDetectionData(NvsStreamingContext.HUMAN_DETECTION_DATA_TYPE_FAKE_FACE, fakeFacePath);
/*
* 对应的effect sdk的部分(如果没用到可以不填加)
* The part of the corresponding effect sdk (if not used, you can leave it blank)
*/
NvsEffectSdkContext.setupHumanDetectionData(NvsStreamingContext.HUMAN_DETECTION_DATA_TYPE_FAKE_FACE, fakeFacePath);
//--------------------------------------------------------------------------------------------------
/*
* 人像背景分割模型
* Portrait Background Segmentation Model
*/
String segPath = "assets:/facemode/common/" + HUMAN_SEG_MODEL;
if (null != NvsStreamingContext.getInstance()) {
int level = NvsStreamingContext.getInstance().getDeviceCpuLevel();
Logger.e(TAG, "MS CPU level:-->" + level);
if (level == NvsStreamingContext.DEVICE_POWER_LEVEL_LOW) {
segPath = "assets:/facemode/common/" + HUMAN_SEG_LEVEL_LOW_MODEL;
}
}
boolean segSuccess = NvsStreamingContext.initHumanDetectionExt(MSApplication.getContext(),
segPath, null, NvsStreamingContext.HUMAN_DETECTION_FEATURE_SEGMENTATION_BACKGROUND);
/*
* 对应的effect sdk的部分(如果没用到可以不填加)
* The part of the corresponding effect sdk (if not used, you can leave it blank)
*/
NvsEffectSdkContext.initHumanDetectionExt(MSApplication.getContext(),
segPath, null, NvsStreamingContext.HUMAN_DETECTION_FEATURE_SEGMENTATION_BACKGROUND);
//--------------------------------------------------------------------------------------------------
/*
* 手势点位模型,比心等效果会使用到这个模型
* Gesture point model, heart and other effects will use this model
*/
String handPath = "assets:/facemode/common/" + HAND_MODEL;
boolean handSuccess = NvsStreamingContext.initHumanDetectionExt(MSApplication.getContext(), handPath, null,
NvsStreamingContext.HUMAN_DETECTION_FEATURE_HAND_LANDMARK
| NvsStreamingContext.HUMAN_DETECTION_FEATURE_HAND_ACTION);
/*
* 对应的effect sdk的部分(如果没用到可以不填加)
* The part of the corresponding effect sdk (if not used, you can leave it blank)
*/
NvsEffectSdkContext.initHumanDetectionExt(MSApplication.getContext(), handPath, null,
NvsStreamingContext.HUMAN_DETECTION_FEATURE_HAND_LANDMARK
| NvsStreamingContext.HUMAN_DETECTION_FEATURE_HAND_ACTION);
//--------------------------------------------------------------------------------------------------
/*
* 眼球模型初始化 , 作用在美妆的 美瞳选项 ,不用美妆美瞳 可以不做初始化
*/
String eyeBallModelPath = "assets:/facemode/common/" + EYE_CONTOUR_MODEL;
boolean eyeBallSuccess = NvsStreamingContext.initHumanDetectionExt(MSApplication.getContext(), eyeBallModelPath, null
, NvsStreamingContext.HUMAN_DETECTION_FEATURE_EYEBALL_LANDMARK | NvsStreamingContext.HUMAN_DETECTION_FEATURE_SEMI_IMAGE_MODE);
/*
* 对应的effect sdk的部分(如果没用到可以不填加)
* The part of the corresponding effect sdk (if not used, you can leave it blank)
*/
NvsEffectSdkContext.initHumanDetectionExt(MSApplication.getContext(),
eyeBallModelPath, null, NvsEffectSdkContext.HUMAN_DETECTION_FEATURE_EYEBALL_LANDMARK);
//--------------------------------------------------------------------------------------------------
/*
* avatar模型初始化,小狐狸效果等,根据表情动的特效果类别会使用这个模型
* avatar model initialization, little fox effect, etc.,
* this model will be used according to the special effect category of facial expressions
*/
modelPath = "assets:/facemode/common/" + AVATAR_MODEL;
boolean avatarSuccess = NvsStreamingContext.initHumanDetectionExt(MSApplication.getContext(),
modelPath,
null,
NvsStreamingContext.HUMAN_DETECTION_FEATURE_AVATAR_EXPRESSION);
/*
* 对应的effect sdk的部分(如果没用到可以不填加)
* The part of the corresponding effect sdk (if not used, you can leave it blank)
*/
NvsEffectSdkContext.initHumanDetectionExt(MSApplication.getContext(),
modelPath,
null,
NvsStreamingContext.HUMAN_DETECTION_FEATURE_AVATAR_EXPRESSION);